API赋能AI,AI网关零代码解决AI幻觉问题
作者:邢云阳,Higress Contributor
一、前言
什么是 AI Agent
随着大模型技术的快速发展,越来越多的公司在实际业务中落地了大模型应用。但是人们逐渐发现了大模型能力的不足。例如:由于大模型的训练数据是有限的,因此一些垂直领域的知识,如金融,医疗等等,大模型无法回答,或者容易出现幻觉。并且随着业务的复杂度提高,如何能让大模型像人一样思考,深度的分析解决问题,也对大模型的理解力提出了挑战。
在这样的背景下,业界提出了AI Agent的概念。AI Agent中文翻译成智能体,旨在让大模型像人脑一样思考问题,通过在思考过程中的不断反馈以及工具的调用,最终实现逐步完成给定目标的过程。例如,用户使用外卖助手Agent,只需告诉Agent,我想点一份肯德基的上校鸡块,Agent便可以实现搜索肯德基商家,选择食物,下单,支付等一系列的思考过程以及工具调用,无需人工参与。
什么是 AI Gateway
AI Gateway的定义是AI Native的API Gateway,是基于API Gateway的能力来满足AI Native的需求。例如:
- 将传统的QPS限流扩展到Token限流
- 将传统的负载均衡/重试/fallback能力延伸,支持对接多个大模型厂商API,提高整体稳定性
- 扩展可观测能力,支持不同模型之间效果对比的A/B Test,以及对话上下文链路Tracing等
Higress (https://github.com/alibaba/higress) 是阿里云开源的一款AI Gateway,基于API Gateway的能力,再加上基于Wasm插件扩展的大量AI插件,就可以满足上述所有AI Native的需求。
我也是基于Higress的Wasm插件扩展能力,开发了一个AI Agent插件,通过发挥API Gateway对于API管理的优势,用API赋能AI Agent,基于Agent ReAct能力,可以实现零代码快速构建一个AI Agent应用。
本文将以高德地图和心知天气两个服务为例,介绍一下如何零代码使用AI Agent插件构建一个同时支持地图服务和天气服务的Agent,同时会探讨AI Agent插件的实现原理。
二、AI Agent插件使用
apiKey申请
高德地图提供了地图相关业务的API服务,例如地点搜索,导航等等;心知天气提供了天气情况查询的相关API服务。两个服务都提供了每日免费的API调用次数,方便用户测试。
使用这两个服务需要去其官方网址,注册账号,申请apiKey,有了apiKey,便可以根据官方API文档去调用API。官方文档的链接我放在下方,这里就不再赘述申请apiKey的过程。
高德地图:入门指南-Web服务 API|高德地图API (amap.com)
心知天气:查看/修改你的API密钥 (yuque.com)
Higress服务配置
为了让插件能够访问通义千问大模型以及高德地图和心知天气服务,需要在Higress的路由管理-服务中,配置服务。服务类型为DNS域名:
插件参数配置
在插件配置中,选择实例级插件规则,配置如下:
dashscope: #通义千问大模型客户端配置 apiKey: sk-xxxxxxxxxxxxxxxxxxxxxxx domain: dashscope.aliyuncs.com serviceName: dashscope servicePort: 443promptTemplate: language: CHapis:- apiProvider: domain: restapi.amap.com serviceName: geo servicePort: 80 apiKey: in: query name: key value: fcxxxxxxxxxxxxxxxxxx api: | openapi: 3.1.0 info: title: 高德地图 description: 获取 POI 的相关信息 version: v1.0.0 servers: - url: https://restapi.amap.com paths: /v5/place/text: get: description: 根据POI名称,获得POI的经纬度坐标 operationId: get_location_coordinate parameters: - name: keywords in: query description: POI名称,必须是中文 required: true schema: type: string - name: region in: query description: POI所在的区域名,必须是中文 required: true schema: type: string deprecated: false /v5/place/around: get: description: 搜索给定坐标附近的POI operationId: search_nearby_pois parameters: - name: keywords in: query description: 目标POI的关键字 required: true schema: type: string - name: location in: query description: 中心点的经度和纬度,用逗号隔开 required: true schema: type: string deprecated: false components: schemas: {}- apiProvider: domain: api.seniverse.com serviceName: seniverse servicePort: 80 apiKey: in: query name: key value: SMxxxxxxxxxxxxxx api: | openapi: 3.1.0 info: title: 心知天气 description: 获取 天气预办相关信息 version: v1.0.0 servers: - url: https://api.seniverse.com paths: /v3/weather/now.json: get: description: 获取指定城市的天气实况 operationId: get_weather_now parameters: - name: location in: query description: 所查询的城市 required: true schema: type: string - name: language in: query description: 返回天气查询结果所使用的语言 required: true schema: type: string default: zh-Hans enum: - zh-Hans - en - ja - name: unit in: query description: 表示温度的的单位,有摄氏度和华氏度两种 required: true schema: type: string default: c enum: - c - f deprecated: false components: schemas: {}插件配置分三部分,第一部分dashscope,是通义千问大模型服务的相关信息,第二部分promptTemplate,是自定义agent react模板的配置项,示例中的language是指使用中文模板,第三部分apis是外部API服务的相关配置,包含服务相关信息apiProvider以及api(tools)的OpenAPI文档,这一部分是实现agent调用外部工具的关键,agent会通过理解OpenAPI文档来理解参数应该赋什么值。
插件效果
示例请求一:
curl 'http://<这里换成网关公网IP>/api/openai/v1/chat/completions' \-H 'Accept: application/json, text/event-stream' \-H 'Content-Type: application/json' \--data-raw '{"messages":[{"role":"user","content":"我想在济南市鑫盛大厦附近喝咖啡,给我推荐几个"}],"model":"qwen","stream":false}'示例响应一:
{...,"content":" 在济南市鑫盛大厦附近,您可以选择以下咖啡店:\n1. luckin coffee 瑞幸咖啡(鑫盛大厦店),位于新泺大街1299号鑫盛大厦2号楼大堂;\n2. 三庆齐盛广场挪瓦咖啡(三庆·齐盛广场店),位于新泺大街与颖秀路交叉口西南60米;\n3. luckin coffee 瑞幸咖啡(三庆·齐盛广场店),位于颖秀路1267号;\n4. 库迪咖啡(齐鲁软件园店),位于新泺大街三庆齐盛广场4号楼底商;\n5. 库迪咖啡(美莲广场店),位于高新区新泺大街1166号美莲广场L117号;以及其他一些选项。希望这些建议对您有所帮助!"...}示例请求二:
curl 'http://<这里换成网关公网IP>/api/openai/v1/chat/completions' \-H 'Accept: application/json, text/event-stream' \-H 'Content-Type: application/json' \--data-raw '{"messages":[{"role":"user","content":"济南市现在的天气情况如何?"}],"model":"qwen","stream":false}'示例响应二:
{..."content":" 济南市现在的天气状况为阴天,温度为31℃。此信息最后更新于2024年8月9日15时12分(北京时间)。"...}示例请求三:
curl 'http://<这里换成网关公网IP>/api/openai/v1/chat/completions' \-H 'Accept: application/json, text/event-stream' \-H 'Content-Type: application/json' \--data-raw '{"messages":[{"role":"user","content":"济南市现在的天气情况如何?用华氏度表示,用日语回答"}],"model":"qwen","stream":false}'示例响应三:
{..."content":" 济南市の現在の天気は雨曇りで、気温は88°Fです。この情報は2024年8月9日15時12分(東京時間)に更新されました。"...}三、AI Agent实现原理
ReAct原理
AI Agent插件的实现是使用了ReAct(Reasoning and Action),ReAct一词来自于论文《ReAct: Synergizing Reasoning and Acting in Language Models》,其核心思想是通过思维链的方式,引导模型将复杂问题进行拆分,一步一步地推理(Reasoning)和行动(Action),同事还引入了观察(Observation)环节,在每次执行(Action)之后,都会先观察(Observation)当前现状,然后再进行下一步的推理(Reasoning)。
ReAct,就是要让开发者引导大模型进行推理,然后根据推理结果,判断需要采取哪个行动(调用工具),与外界环境互动。
ReAct的工作流程如下:
插件实现逻辑
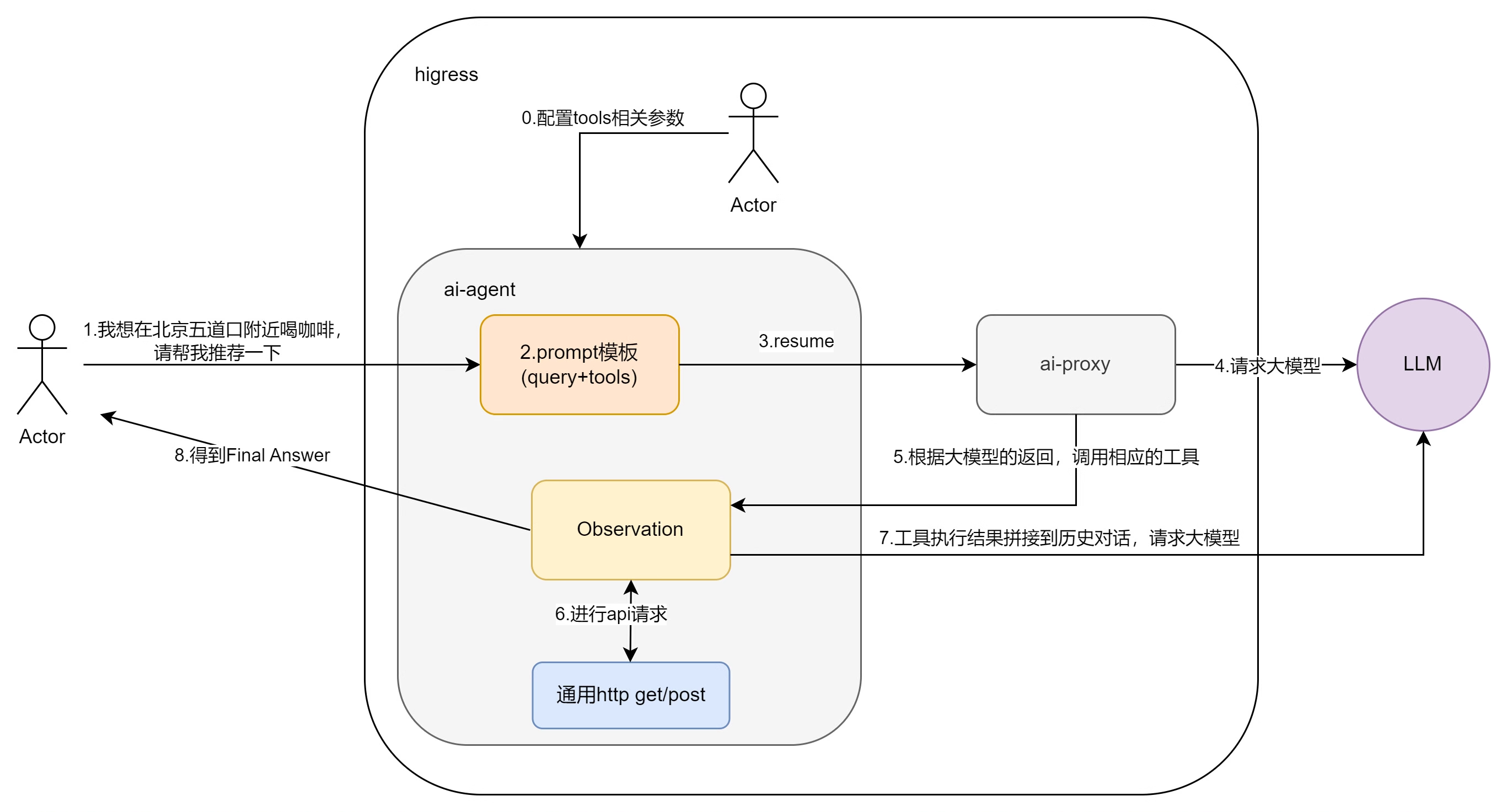
插件的工作流程如下:
AI Proxy插件配置在默认阶段,而AI Agent可以配置在确保比AI Agent优先级高的阶段,比如认证阶段。这样可以保证用户的http request可以先被AI Agent拦截到。
AI Agent的处理过程分为三个部分。
1. 参数配置
使用AI Agent需要先按上一章节的插件参数配置的格式配置好服务以及api相关参数,也就是图中第0步要做的工作。
2. prompt模板
首先,因为Agent是一个一步一步思考,多次调用工具的过程,因此是一个多轮对话场景,因此AI Agent维护了一个messageStore,用来存储历史对话。
整个Agent ReAct的控制核心就在于prompt模板,中文版本的模板如下:
尽你所能回答以下问题。你可以使用以下工具:
{tools}
请使用以下格式,其中Action字段后必须跟着Action Input字段,并且不要将Action Input替换成Input或者tool等字段,不能出现格式以外的字段名,每个字段在每个轮次只出现一次:Question: 你需要回答的输入问题Thought: 你应该总是思考该做什么Action: 要采取的动作,动作只能是{tools_name}中的一个 ,一定不要加入其它内容Action Input: 行动的输入,必须出现在Action后。Observation: 行动的结果...(这个Thought/Action/Action Input/Observation可以重复N次)Thought: 我现在知道最终答案Final Answer: 对原始输入问题的最终答案再次重申,不要修改以上模板的字段名称,开始吧!
Question: {input}该模板指导了大模型的推理过程。
在AI Agent的onHttpRequestBody阶段,接收到用户的query后,例如:我要在北京五道口附近喝咖啡,帮我推荐一下,会将query填入{input}部分,同时将插件参数配置中的api名称,功能以及OpenAPI文档放在{tools}部分,将api名称放在{tools_name}部分。
将该prompt模板存入到messageStore中,格式为:
role: usermsg: {prompt模板}之后通过proxywasm.ReplaceHttpRequestBody函数用prompt模板替换掉用户的原始query,通过ai-proxy发送给大模型。
此部分对应图中的1,2,3,4步骤。
3. 推理过程(工具调用)
大模型的返回会在AI Agent的onHttpResponseBody阶段拦截到。此时首先将回复内容存储到messageStore中,格式为:
role: assistantmsg: {大模型的回复}之后需要通过正则表达式来判断大模型的返回内容。
例如上文的例子,大模型会返回如下内容:
Thought: 为了提供咖啡店的推荐,我首先需要获取五道口这一地点的经纬度坐标。
Action: get_location_coordinate
Action Input: {"keywords": "五道口", "region": "北京市"}通过正则表达式取出Action与Action Input的值,就得到了需要调用的工具名称以及参数的值。
由于通常外部API都会提供一个认证apiKey,只有配置了apiKey,才能使用api接口。以本例子为例,需要在url中包含key={apiKey}的参数,所以我在apiProvider中对apiKey做了设计。包含name和value两个字段,name表示实际服务商要求的apiKey的名称,例如本例中的key,value是具体的apiKey值。
程序还会根据OpenAPI文档拼接处url以及查看method是什么,从而发送对应的http请求,例如本例子是要发送:
GET https://restapi.amap.com/v5/place/text?key=xxxxxx&keywords=五道口®ion=北京市该API的回复为:
{"status":0,"message":"成功","result":{"location":{"lng":116.352978,"lat":39.982849},"precise":1,"confidence":100,"comprehension":100}}将该回复拼接到Observation后面,作为新的query,在存储到messageStore后,将整个历史对话发送给大模型。此时由于处在插件的onHttpResponseBody阶段,无法再通过ai-proxy访问大模型,因此需要自己去调用dashscope client访问大模型。
大模型会返回如下内容:
Thought: 现在我得到了五道口的经纬度坐标,接下来我可以使用这些坐标来搜索附近的咖啡店。
Action: search_nearby_pois
Action Input: {"keywords": "咖啡", "longitude": "116.352978", "latitude": "39.982849"}程序通过正则得到Action与Action Input后,会重复刚才的过程,组装新的url,向高德地图发请求,然后把结果存messageStore后给到大模型。整个过程是一个不断递归调用的过程。
大模型会再次返回:
Thought: 我现在知道最终答案
Final Answer: 在北京市五道口附近有几家咖啡店可以选择,包括:- 星巴克五道口店- Costa Coffee五道口店- 漫咖啡五道口店
您可以根据个人喜好选择前往。这一次,程序通过可以检测到回复中包含了Final Answer,这说明大模型已经得到了最终答案,无需再次调用工具了。因此检测到Final Answer就是结束递归调用的条件,此时就可以将Final Answer的答案通过proxywasm.ReplaceHttpResponseBody函数替换掉response body返回给用户了。
该部分对应图中的5,6,7,8步骤。
四、总结
本文主要介绍了AI Agent的背景,概念,探讨了AI Agent网关插件的使用方法,效果以及实现原理。希望对你有帮助!
插件的实现已经提交PR给Higress开源社区,可以到这里查看完整的代码实现:https://github.com/alibaba/higress/pull/1192
也欢迎大家提出宝贵建议,可以直接在上面PR中评论,或者在Higress社区交流群(钉钉群号:30735012403)里一起沟通。